凯时ag

维 ;ザ龊Qг

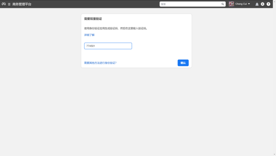
大规模频发!Facebook广告刚下户就被要求“身份验证”,怎么破 ?

维;ザ 维 ;ザ龊Qг

Facebook广告上一次泛起大规模身份验证风波照旧2021年年中的时间,其时不少广告主被打了一个措手缺乏。个号、BM都没有设置2FA(双重验证),导致一度泛起大批广告主无法登录的惨状。

随着Facebook政策关于用户清静的政策越来越严酷,现在登录个号和BM基本都需要完成双重验证。而近期,不少广告主反响,现在刚下的Facebook广告账户竟然都会泛起被要求“身份验证”的情形。凯时|AG(AsiaGaming)优质运营商

凭证广告主反响,这类弹窗一样平常会泛起在Facebook广告预览页面、账单结算页面、账户概览页面和广告治理中心页面,泛起位置较量随机,并且泛起时间也较量随机 ;尚有一些广告主反响,有报警提醒,可是并没有最先验证的入口,今天这期内容,小维就带各人一起来解决这一问题。

凯时|AG(AsiaGaming)优质运营商

为什么Facebook账户会泛起“身份验证”问题 ?

首先泛起账户泛起这类情形,大多是由于IP或者装备有变换,Facebook为了包管账户清静就要求你做一下验证,以是不必恐惧,并且这类身份验证的基础就是在验证你的个号。

关于泛起无论怎么刷新都无法泛起“最先验证”按钮的广告主,应该是属于Facebook的BUG,建议可以换一台装备或者浏览器再行操作即可。

关于若是是小我私家信息注册Facebook账号,上述这个问题就很好解决,只需要通过邮箱或者手机短信吸收验证码,输入即可。

凯时|AG(AsiaGaming)优质运营商

关于是通过号商获取到的Facebook小我私家账号,则需要通过小我私家号超等码或者第三方验证器的方法来完成上述身份验证。(这里提醒一下:通常采购个号并未收到超等码的号商,基本是不可信任的号商。)

*红色选中框标注得即为对应小我私家号超等码(也被称之为2FA码)凯时|AG(AsiaGaming)优质运营商

怎样解决Facebook账户会泛起“身份验证”问题

Facebook账户“身份验证”验证流程如下:

?复制对应个号2FA码,点击最先验证,进入https://2fa.live/凯时|AG(AsiaGaming)优质运营商

?将2FA密钥粘贴至第一个空缺栏,然后第二栏会显示出新的2FA码,复制后六位数字凯时|AG(AsiaGaming)优质运营商

?将适才在2FA.live粘贴出来的6位验证码粘贴,确认即可完成验证凯时|AG(AsiaGaming)优质运营商

?若是输入验证码点击“继续”或“确认”后显示如下图,那么你需要用到第二种要领:凯时|AG(AsiaGaming)优质运营商

使用第三方身份验证器完成验证办法如下:

借助第三方接码平台获取验证码。这里需要用到第三方接码平台DuoMobile或Google身份验证器(需要毗连外网在GooglePlay中下载):

DuoMobile:

https://play.google.com/store/apps/details?id=com.duosecurity.duomobile&hl=zh&gl=US凯时|AG(AsiaGaming)优质运营商

Google身份验证器:

https://play.google.com/store/apps/details?id=com.google.android.apps.authenticator2&hl=zh&gl=US凯时|AG(AsiaGaming)优质运营商

?? ? ? ? ? ? ? ??

本文以DuoMobile为案例举行办法演示(因APP接码私密性无法截应用内的图):

?首先,登录小我私家号,并进入设置→清静与登录→使用双重验证→编辑凯时|AG(AsiaGaming)优质运营商

?你的清静验证方法→治理→添加新应用凯时|AG(AsiaGaming)优质运营商

?翻开DuoMobile,点击右上角“+”号,扫描弹出来的身份验证二维码凯时|AG(AsiaGaming)优质运营商凯时|AG(AsiaGaming)优质运营商

?扫描后,DuoMobile已添加该Facebook小我私家号的双重验证,且终端装备(好比手机)界面已显示当下30秒内的一个双重验证码,点击“继续”,输入验证码凯时|AG(AsiaGaming)优质运营商

?验证码输入并点击“继续”按钮后显示回原界面凯时|AG(AsiaGaming)优质运营商

以上就是维 ;ザ酒谒心谌,接待列位有开通Facebook、Google、Tiktok海内户&外洋户需求的广告主随时咨询。点击阅读其他Facebook推广干货问题。相识更多有关Facebook政策、Facebook开户、Facebook推广等有关Facebook干货的内容,点击下方链接:

-------

维 ;ザ╒EERY)是中国企业出海综合效劳商,专注于提供以效果营销为导向的精准广告效劳,资助中国企业拓展全球市场和营业。

提供外洋媒体广告开户、广告投放、广告代投、账户治理、品牌营销、市场洞察、优化运营、素材创意、营销数据剖析、出海知识培训等全栈式的整合营销效劳,提升品牌着名度和销售业绩,实现企业全球化生长。效劳工具包括:电商、游戏、应用、金融、教育、泛娱乐、旅游等行业,笼罩约200多个国家。

稳固富足的Facebook/Google海内、外洋广告账户,一手平台资讯及政谋划向。

关注我们,外洋营销、广告投放一站式咨询,助您实现ROI增添。

维 ;ザㄗ⒅泄笠党龊

富足外洋企业户 | 优质海内企业户 | 秒开户,秒充值
veerytech
【网站地图】【sitemap】